Имя: Пароль:
1C
 
Помогите с запросом
0 Zombi
 
21.11.25
09:10
Завис с запросом. Туплю уже час. Нужно получать себестоимость по складам за период по дням. Вот текст запроса:

ВЫБРАТЬ
	СУММА(ОстаткиНоменклатурыВСебестоимостиОстаткиИОбороты.СтоимостьКонечныйОстаток) КАК Себестоимость,
	ОстаткиНоменклатурыВСебестоимостиОстаткиИОбороты.Период КАК Период,
	АналитикаУчетаНоменклатурыСБ.Склад КАК Склад
ИЗ
	РегистрНакопления.ОстаткиНоменклатурыВСебестоимости.ОстаткиИОбороты(&НачалоПериода, &КонецПериода, День, , ) КАК ОстаткиНоменклатурыВСебестоимостиОстаткиИОбороты
		ВНУТРЕННЕЕ СОЕДИНЕНИЕ РегистрСведений.АналитикаУчетаНоменклатуры КАК АналитикаУчетаНоменклатурыСБ
		ПО ОстаткиНоменклатурыВСебестоимостиОстаткиИОбороты.АналитикаУчетаНоменклатуры = АналитикаУчетаНоменклатурыСБ.КлючАналитики

СГРУППИРОВАТЬ ПО
	ОстаткиНоменклатурыВСебестоимостиОстаткиИОбороты.Период,
	АналитикаУчетаНоменклатурыСБ.Склад


Результат на скриншоте. Корректную себестоимость получает только на первый и последний день в периоде. Остальные дни сильно меньше. Что не так делаю?
1 Zombi
 
21.11.25
09:05
Проблема именно когда соединяю с РС "АналитикаУчетаНоменклатуры". Если соединения нет, общая себестоимость корректная на каждый день.
2 Ненавижу 1С
 
гуру
21.11.25
09:12
(0) сначала выбрать остатки по периодам и ключам в ВТ, потом сгруппировать по складам
3 RomanYS
 
21.11.25
15:38
(1) всё логично ОстаткиИОбороты выдают остатки только за те периоды и по тем запрошенным аналитикам(!), когда были обороты.
4 Fedor-1971
 
21.11.25
09:13
(0) Убери Сумма и поищи где дублируются ключи аналитики
Хочешь запросом, хочешь руками и будет понятно, что не так
5 RomanYS
 
21.11.25
09:14
(2) Без соединения с таблицей дат не сработает
6 Fedor-1971
 
21.11.25
09:18
4+ И, таки, Левое соединение, если у тебя будут записи в остатках с отсутствующим ключом аналитики, погнётся выборка и ты об этом не узнаешь
7 maxab72
 
21.11.25
09:18
Если это СКД, то надо установить признак Обязательное для роли поля Период.
8 Fedor-1971
 
21.11.25
09:20
(5) Это если нужно показать за каждый календарный день, походу, ТС достаточно просто за дни движений
9 RomanYS
 
21.11.25
09:30
(8) " просто за дни движений "
Так в том-то и дело, что движения по отдельным аналитикам и остатки выдаются только по ним, а ему нужно всего по складу.
Таблицу дат можно взять из этого же запроса, если не нужно на каждый день. Но соединять с ней всё равно придётся, чтобы переносить "скользящие" остатки по недвижимым аналитикам
10 RomanYS
 
21.11.25
09:29
Кстати, возможно, проще посчитать нарастающим итогом остатки, взяв отдельно остатки и обороты. Тогда можно обойтись без внешних дат и можно оперировать свернутыми по складу таблицами
11 Zombi
 
21.11.25
09:29
Сделал вот так. Результат тот же.

ВЫБРАТЬ
    КалендарныеГрафики.ДатаГрафика КАК ДатаГрафика
ПОМЕСТИТЬ вт_Даты
ИЗ
    РегистрСведений.КалендарныеГрафики КАК КалендарныеГрафики
ГДЕ
    КалендарныеГрафики.ДатаГрафика >= &НачалоПериода
    И КалендарныеГрафики.ДатаГрафика <= &КонецПериода
;

////////////////////////////////////////////////////////////////////////////////
ВЫБРАТЬ
    ОстаткиНоменклатурыВСебестоимостиОстаткиИОбороты.СтоимостьКонечныйОстаток КАК Себестоимость,
    вт_Даты.ДатаГрафика КАК Период,
    АналитикаУчетаНоменклатурыСБ.Склад КАК Склад
ПОМЕСТИТЬ вт_СебестоимостьДоГруппировки
ИЗ
    вт_Даты КАК вт_Даты
        ЛЕВОЕ СОЕДИНЕНИЕ РегистрНакопления.ОстаткиНоменклатурыВСебестоимости.ОстаткиИОбороты(&НачалоПериода, &КонецПериода, День, , ) КАК ОстаткиНоменклатурыВСебестоимостиОстаткиИОбороты
            ЛЕВОЕ СОЕДИНЕНИЕ РегистрСведений.АналитикаУчетаНоменклатуры КАК АналитикаУчетаНоменклатурыСБ
            ПО ОстаткиНоменклатурыВСебестоимостиОстаткиИОбороты.АналитикаУчетаНоменклатуры = АналитикаУчетаНоменклатурыСБ.КлючАналитики
        ПО вт_Даты.ДатаГрафика = ОстаткиНоменклатурыВСебестоимостиОстаткиИОбороты.Период
;

////////////////////////////////////////////////////////////////////////////////
ВЫБРАТЬ
    СУММА(вт_СебестоимостьДоГруппировки.Себестоимость) КАК Себестоимость,
    вт_СебестоимостьДоГруппировки.Период КАК Период,
    вт_СебестоимостьДоГруппировки.Склад КАК Склад
ИЗ
    вт_СебестоимостьДоГруппировки КАК вт_СебестоимостьДоГруппировки

СГРУППИРОВАТЬ ПО
    вт_СебестоимостьДоГруппировки.Период,
    вт_СебестоимостьДоГруппировки.Склад
12 Fedor-1971
 
21.11.25
09:31
(7) Если СКД, то нужно использовать пару ОстатокНаНачало + ОстаткоНаКонец - иначе может некорректно считать (это из старых установок по СКД, может что поменялось)
13 RomanYS
 
21.11.25
09:36
(11) нужно соединить таблицу саму с собой и получить фактические периоды действия остатков. Потом уже соединять её с датами чтобы дополнить пропущенные остатков
14 Zombi
 
21.11.25
10:12
(13) У меня что-то затык уже) Можете набросать как соединять?
15 Ненавижу 1С
 
гуру
21.11.25
09:47
(14) а почему вы не хотите сделать как в (2)?
16 Zombi
 
21.11.25
10:00
(15) В 11 же сделал.
17 lEvGl
 
гуру
21.11.25
10:05
эммм "остатки на каждый день" покажут на каждый день хоть был оборот хоть нет, потом лепить сбоку аналитику
18 RomanYS
 
21.11.25
10:05
(14) ВЫБРАТЬ ПЕРВЫЕ 99999999
    РН.Период КАК Период,
    РН.АналитикаУчетаНоменклатуры КАК Аналитика,
    РН.КоличествоКонечныйОстаток КАК Остаток,
    АВТОНОМЕРЗАПИСИ() КАК нпп
ПОМЕСТИТЬ ВТ
ИЗ
    РегистрНакопления.СебестоимостьТоваров.ОстаткиИОбороты(, , День, , ) КАК РН

УПОРЯДОЧИТЬ ПО
    РН.АналитикаУчетаНоменклатуры,
    Период
;

////////////////////////////////////////////////////////////////////////////////
ВЫБРАТЬ
    ВТ.Аналитика КАК Аналитика,
    ВТ.Остаток КАК Остаток,
    ВТ.Период КАК Период,
    ЕСТЬNULL(ДОБАВИТЬКДАТЕ(ВТ1.Период, СЕКУНДА, -1), &Датакон) КАК ПериодПо
ИЗ
    ВТ КАК ВТ
        ЛЕВОЕ СОЕДИНЕНИЕ ВТ КАК ВТ1
        ПО ВТ.Аналитика = ВТ1.Аналитика
            И (ВТ.нпп + 1 = ВТ1.нпп)
19 Ненавижу 1С
 
гуру
21.11.25
10:30
(16) нет
20 Zombi
 
21.11.25
10:35
(18) Сделал так:

ВЫБРАТЬ ПЕРВЫЕ 99999999
    РН.Период КАК Период,
    РН.АналитикаУчетаНоменклатуры КАК Аналитика,
    РН.СтоимостьКонечныйОстаток КАК Остаток,
    АВТОНОМЕРЗАПИСИ() КАК нпп
ПОМЕСТИТЬ ВТ
ИЗ
    РегистрНакопления.ОстаткиНоменклатурыВСебестоимости.ОстаткиИОбороты(&ДатаНач, &Датакон, День, , ) КАК РН

УПОРЯДОЧИТЬ ПО
    РН.АналитикаУчетаНоменклатуры,
    Период
;

////////////////////////////////////////////////////////////////////////////////
ВЫБРАТЬ
    ВТ.Аналитика КАК Аналитика,
    ВТ.Остаток КАК Остаток,
    ВТ.Период КАК Период,
    ЕСТЬNULL(ДОБАВИТЬКДАТЕ(ВТ1.Период, СЕКУНДА, -1), &Датакон) КАК ПериодПо
ПОМЕСТИТЬ вт_Движения
ИЗ
    ВТ КАК ВТ
        ЛЕВОЕ СОЕДИНЕНИЕ ВТ КАК ВТ1
        ПО ВТ.Аналитика = ВТ1.Аналитика
            И (ВТ.нпп + 1 = ВТ1.нпп)
;

////////////////////////////////////////////////////////////////////////////////
ВЫБРАТЬ
    вт_Движения.Остаток КАК Остаток,
    вт_Движения.Период КАК Период,
    АналитикаУчетаНоменклатуры.Склад КАК Склад
ПОМЕСТИТЬ втСАналитикой
ИЗ
    вт_Движения КАК вт_Движения
        ЛЕВОЕ СОЕДИНЕНИЕ РегистрСведений.АналитикаУчетаНоменклатуры КАК АналитикаУчетаНоменклатуры
        ПО вт_Движения.Аналитика = АналитикаУчетаНоменклатуры.КлючАналитики
;

////////////////////////////////////////////////////////////////////////////////
ВЫБРАТЬ
    СУММА(втСАналитикой.Остаток) КАК Остаток,
    втСАналитикой.Период КАК Период,
    втСАналитикой.Склад КАК Склад
ПОМЕСТИТЬ вт_Сгруппировано
ИЗ
    втСАналитикой КАК втСАналитикой

СГРУППИРОВАТЬ ПО
    втСАналитикой.Период,
    втСАналитикой.Склад

Результат тот же.
21 Zombi
 
21.11.25
10:36
(19) Как надо?
22 lEvGl
 
гуру
21.11.25
10:47
ВЫБРАТЬ РАЗЛИЧНЫЕ
    КалендарныеГрафики.Период
ПОМЕСТИТЬ Дни
ИЗ
    РегистрСведений.КалендарныеГрафики КАК КалендарныеГрафики
ГДЕ
    КалендарныеГрафики.Период МЕЖДУ &НачалоПериода И &КонецПериода
;

////////////////////////////////////////////////////////////////////////////////
ВЫБРАТЬ
    Движения.Номенклатура,
    ДНИ.Период,
    СУММА(ВЫБОР
            КОГДА Движения.Период = &НачалоПериода
                ТОГДА Движения.КоличествоКонечныйОстаток
            ИНАЧЕ ВЫБОР
                    КОГДА Движения.Период < = ДНИ.Период
                        ТОГДА Движения.КоличествоОборот
                    ИНАЧЕ 0
                КОНЕЦ
        КОНЕЦ) КАК КоличествоКонечныйОстаток
ИЗ
    Дни КАК ДНИ,
    РегистрНакопления.ТоварыНаСкладах.ОстаткиИОбороты(&НачалоПериода, &КонецПериода, День, , Номенклатура = &Номенклатура) КАК Движения

СГРУППИРОВАТЬ ПО
    Движения.Номенклатура,
    ДНИ.Период

Если после внутреннего соединения с аналитикой сумма уменьшается - ну значит нет связей
23 RomanYS
 
21.11.25
11:09
(21) ВЫБРАТЬ ПЕРВЫЕ 99999999
    РН.Период КАК Период,
    РН.АналитикаУчетаНоменклатуры КАК Аналитика,
    РН.КоличествоКонечныйОстаток КАК Остаток,
    АВТОНОМЕРЗАПИСИ() КАК нпп
ПОМЕСТИТЬ ВТ
ИЗ
    РегистрНакопления.СебестоимостьТоваров.ОстаткиИОбороты(, , День, , ) КАК РН

УПОРЯДОЧИТЬ ПО
    РН.АналитикаУчетаНоменклатуры,
    Период
;

////////////////////////////////////////////////////////////////////////////////
ВЫБРАТЬ
    ВТ.Аналитика КАК Аналитика,
    ВТ.Остаток КАК Остаток,
    ВТ.Период КАК Период,
    ЕСТЬNULL(ДОБАВИТЬКДАТЕ(ВТ1.Период, СЕКУНДА, -1), &Датакон) КАК ПериодПо
ПОМЕСТИТЬ ВТПериодами
ИЗ
    ВТ КАК ВТ
        ЛЕВОЕ СОЕДИНЕНИЕ ВТ КАК ВТ1
        ПО ВТ.Аналитика = ВТ1.Аналитика
            И (ВТ.нпп + 1 = ВТ1.нпп)
;

////////////////////////////////////////////////////////////////////////////////
ВЫБРАТЬ РАЗЛИЧНЫЕ
    ВТ.Период КАК Дата
ПОМЕСТИТЬ Даты
ИЗ
    ВТ КАК ВТ
;

////////////////////////////////////////////////////////////////////////////////
ВЫБРАТЬ
    Даты.Дата КАК Дата,
    СУММА(ВТ.Остаток) КАК Остаток,
    ВТ.Аналитика.МестоХранения КАК АналитикаМестоХранения
ИЗ
    Даты КАК Даты
        ВНУТРЕННЕЕ СОЕДИНЕНИЕ ВТПериодами КАК ВТ
        ПО (Даты.Дата МЕЖДУ ВТ.Период И ВТ.ПериодПо)

СГРУППИРОВАТЬ ПО
    Даты.Дата,
    ВТ.Аналитика.МестоХранения
24 Zombi
 
21.11.25
11:38
(23) Не так у меня. У меня в РН только ключ аналитики. Чтобы саму аналитику получить и склад через нее, нужно соединение с РС "СтоимостьКонечныйОстаток". Вот когда соединяю, начинаются чудеса с остатками по дням. Корректно только в первый и последний день периода. Если с РС не соединять, общие остатки правильные по всем дням. Но нужна разбивка по складам.
25 Fedor-1971
 
21.11.25
11:42
(24) Ключ аналитики, в норме, это справочник. И для поиска аналитик есть РС КлючиАналитикиНоменклатуры (или как-то так)

Для эксперимента: попробуй свой склад тупо достать из Аналитики через точку
26 Zombi
 
21.11.25
11:54
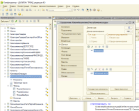
(25) Здесь ключ аналитики это справочник, но все данные хранятся в РС. В самом справочнике реквизитов нет:
27 RomanYS
 
21.11.25
11:57
(24) ну замени на соединение с РС

"Вот когда соединяю, начинаются чудеса с остатками по дням"
"Чудеса" начинаются когда аналитику из виртуальной таблицы запросил, а вовсе не при соединении.

Если не изучать физику, то мир будет полон чудес)
28 Zombi
 
21.11.25
12:18
Вот 2 запроса и вот 2 разных результата.
(27) Да я уже не из виртуальной таблицы запрашивал. В отдельную вт собирал остатки и соединял с РС с аналитикой.
29 Rovan
 
гуру
21.11.25
12:20
зачем соединение ? вот так нельзя ?
ВЫБРАТЬ
ОстаткиНоменклатурыВСебестоимостиОстаткиИОбороты.АналитикаУчетаНоменклатуры.Склад
...
30 Zombi
 
21.11.25
12:24
(29) Нет. АналитикаУчетаНоменклатуры это измерение - справочник. У него нет реквизитов.
31 Zombi
 
21.11.25
12:26
Вот
32 Zombi
 
21.11.25
12:35
ВЫБРАТЬ
    ОстаткиНоменклатурыВСебестоимостиОстаткиИОбороты.СтоимостьКонечныйОстаток КАК Себестоимость,
    ОстаткиНоменклатурыВСебестоимостиОстаткиИОбороты.Период КАК Период,
    ОстаткиНоменклатурыВСебестоимостиОстаткиИОбороты.АналитикаУчетаНоменклатуры КАК АналитикаУчетаНоменклатуры
ПОМЕСТИТЬ вт_Остатки
ИЗ
    РегистрНакопления.ОстаткиНоменклатурыВСебестоимости.ОстаткиИОбороты(&НачалоПериода, &КонецПериода, День, , ) КАК ОстаткиНоменклатурыВСебестоимостиОстаткиИОбороты
;

////////////////////////////////////////////////////////////////////////////////
ВЫБРАТЬ
    АналитикаУчетаНоменклатурыСБ.Склад КАК Склад,
    АналитикаУчетаНоменклатурыСБ.КлючАналитики КАК КлючАналитики
ПОМЕСТИТЬ вт_Аналитика
ИЗ
    РегистрСведений.АналитикаУчетаНоменклатуры КАК АналитикаУчетаНоменклатурыСБ

СГРУППИРОВАТЬ ПО
    АналитикаУчетаНоменклатурыСБ.Склад,
    АналитикаУчетаНоменклатурыСБ.КлючАналитики
;

////////////////////////////////////////////////////////////////////////////////
ВЫБРАТЬ
    СУММА(вт_Остатки.Себестоимость) КАК Себестоимость,
    вт_Остатки.Период КАК Период,
    вт_Аналитика.Склад КАК Склад
ИЗ
    вт_Остатки КАК вт_Остатки
        ЛЕВОЕ СОЕДИНЕНИЕ вт_Аналитика КАК вт_Аналитика
        ПО вт_Остатки.АналитикаУчетаНоменклатуры = вт_Аналитика.КлючАналитики

СГРУППИРОВАТЬ ПО
    вт_Остатки.Период,
    вт_Аналитика.Склад

Вот так уже делал. Все равно не так. Период с 10 по 16, 10 правильный остаток, 16 правильный, остальные дни неправильный. Период делаю с 11 по 16, правильными становятся 11 и 16, остальные нет.
33 Timon1405
 
21.11.25
12:51
(30)(31) бред пишете, а скрин из расширения какой-то стоит. или фильтр вверху в дереве конфигуратора наложен.
реквизиты в справочнике есть, а РС рядом такой же сделан потому в справочнике нет составного индекса по 2+ реквизитам сразу, а в РС есть. с появлением в 27 версии(не помню точно в какой) платформенных составных индексов от таких РС разработчики типовых постепенно должны начать избавляться.
34 Zombi
 
21.11.25
13:20
(33) Заняться мне больше нечем, ставить фильтры и скриншоты из расширений слать. Это не расширение и фильтров нет:
35 СвинТуз
 
21.11.25
13:30
.ОстаткиИОбороты(, , День, ДвиженияИГраницыПериода, )
36 Ненавижу 1С
 
гуру
21.11.25
13:54
как-то так:

ВЫБРАТЬ
    ОстаткиНоменклатурыВСебестоимостиОстаткиИОбороты.СтоимостьКонечныйОстаток КАК Себестоимость,
    ОстаткиНоменклатурыВСебестоимостиОстаткиИОбороты.Период КАК Период,
    ОстаткиНоменклатурыВСебестоимостиОстаткиИОбороты.АналитикаУчетаНоменклатуры
ПОМЕСТИТЬ ТЗ
ИЗ
    РегистрНакопления.ОстаткиНоменклатурыВСебестоимости.ОстаткиИОбороты(&НачалоПериода, &КонецПериода, День, , ) КАК ОстаткиНоменклатурыВСебестоимостиОстаткиИОбороты;

Выбрать
СУММА(Себестоимость),
Период,
АналитикаУчетаНоменклатуры.Склад КАК Склад
ИЗ ТЗ
СГРУППИРОВАТЬ ПО Период, АналитикаУчетаНоменклатуры.Склад
37 RomanYS
 
21.11.25
13:56
(35) Это только добавит записи на границы периодов. Проблему не решит.
Что случилось то? Спустя 20+ лет одинесники разучились РН пользоваться. Это же даже не тема УФ. Народ с клюшек начал переходить?
38 RomanYS
 
21.11.25
13:59
(28) Всё правильно: ты запросил у виртуальной таблицы аналитику (в соединении - но это не важно) и она ВТ тебе выдала остатки по аналитикам
39 Zombi
 
21.11.25
14:18
(36) Так не сработает. у меня в "АналитикаУчетаНоменклатуры" нету "Склад"
40 Zombi
 
21.11.25
14:20
(38) Ну я уже пробовал не с ВТ соединять. Помещал в таблицу и с ней соединял. Все равно не так.
41 Timon1405
 
21.11.25
14:25
(34) понятно, запишем в блокнот "разработчики ДАЛИОН ТРЕНД не разобрались как работают ключи в типовых"
Так тоже не работает?
  ВЫБРАТЬ
    ОстаткиНоменклатурыВСебестоимостиОстаткиИОбороты.СтоимостьКонечныйОстаток КАК Себестоимость,
    ОстаткиНоменклатурыВСебестоимостиОстаткиИОбороты.Период КАК Период,
    АналитикаУчетаНоменклатуры КАК АналитикаУчетаНоменклатуры
    Поместить Т
ИЗ
    РегистрНакопления.ОстаткиНоменклатурыВСебестоимости.ОстаткиИОбороты(&НачалоПериода, &КонецПериода, День, , ) КАК ОстаткиНоменклатурыВСебестоимостиОстаткиИОбороты
    ;
    Выбрать
    АналитикаУчетаНоменклатурыСБ.Склад,
    Сумма(Т.Себестоимость),
    Т.Период
    ИЗ Т как Т
    ВНУТРЕННЕЕ СОЕДИНЕНИЕ РегистрСведений.АналитикаУчетаНоменклатуры КАК АналитикаУчетаНоменклатурыСБ
        ПО Т.АналитикаУчетаНоменклатуры = АналитикаУчетаНоменклатурыСБ.КлючАналитики
СГРУППИРОВАТЬ ПО
    Т.Период,
    АналитикаУчетаНоменклатурыСБ.Склад
42 RomanYS
 
21.11.25
14:33
(40) возьми (23) и добавь соединение с РС ключей в последнем запросе. Делов даже не на 5 минут
43 Garykom
 
гуру
21.11.25
14:56
(1)
Проблема именно когда соединяю с РС "АналитикаУчетаНоменклатуры". Если соединения нет, общая себестоимость корректная на каждый день.

Может проблема в кривых данных?
Например ключи аналитики кривые в движениях РН

Попробуй выбрать один склад, выбрать все аналитики и ключи по нему и в запросе к РН в условие засунуть
И посмотреть на результат
44 Garykom
 
гуру
21.11.25
15:27
(43)+ Т.е. никакого соединения с РС "АналитикаУчетаНоменклатуры" не делать
Прямо в запросе к РН "ОстаткиНоменклатурыВСебестоимости" тупо условие наложить, передав массив из АналитикаУчетаНоменклатуры
45 Zombi
 
21.11.25
15:15
Щас до компьютера доеду, попробую. Вряд ли кривые данные. Период если меняешь, остатки правильные же получает.
46 RomanYS
 
21.11.25
15:22
(44) Вы реально издеваетесь. Люди по 20 лет на форуме не знают как работает виртуальные таблицы РН. Со времен 8.0 там принципиально ничего не менялось.
47 Garykom
 
гуру
21.11.25
15:29
(46) Пока непонятно в чем трабла у ТС
Можно и без виртуальных переписать и глянуть что будет
48 RomanYS
 
21.11.25
15:34
(47) Всё понятно и описано в (3). Непонятно только почему это не очевидно для всех местных гуру и продолжаются поиски черного кота в комнате где его нет
49 Garykom
 
гуру
21.11.25
15:43
(48) Ты про это?
МетодДополнения – конструкция языка запросов. Задается одним из следующих вариантов: Движения, ДвиженияИГраницыПериода. Используется для указания включения граничных периодов в состав выдаваемых виртуальной таблицей записей. Если выбирается вариант Движения, то граничные периоды не будут включаться (будут выданы записи только за те периоды, когда имели место движения). Если выбирается вариант ДвиженияИГраницыПериода, то граничные периоды будут включаться независимо от наличия или отсутствия движений в рамках интервала между НачалоПериода и КонецПериода. Значение по умолчанию: ДвиженияИГраницыПериода;
50 RomanYS
 
21.11.25
15:49
(49) Нет. Про то, что если ты в любом месте (полях, условиях,  соединениях...) упомянул измерение РН, то ВТ тебе будет выдавать записи итогов по этому измерению. Но только за те периоды, когда есть движения по этим измерениям.

Поэтому когда ТС не запрашивает аналитики, у него всё хорошо. А когда запрашивает - всё плохо, так аналитик много по одному складу и двигаются он в разные дни
51 Ненавижу 1С
 
гуру
21.11.25
15:49
(39) да, во втором запросе надо на регистр заменить
52 Garykom
 
гуру
21.11.25
16:12
(50) И пофиг на пропуски периодов (дней)
Конечный остаток по выведенным дням должен биться по оборотам для измерений
Добавить в таблицу еще обороты и посмотреть
53 RomanYS
 
21.11.25
16:18
(52) Конечный остаток по выведенным дням должен биться по оборотам для измерений
С чем биться? По каждой аналитике отдельно будет биться. А по складу биться конечно уже не должно
54 Garykom
 
гуру
21.11.25
16:20
(53) Почему не должно если свернуть все аналитики по складу?
Это какая-то новая математика?
Если ошибок в данных нет
55 RomanYS
 
21.11.25
16:21
(52) Не пофиг на пропуски дней: у тебя сегодня двигалась одна позиция и ВТ тебе вернёт остатки по ней, а на складе лежит ещё 100500 позиций которые ты в остатках на сегодня не увидишь
56 Garykom
 
гуру
21.11.25
16:24
(55) Как минимум будет начало и конец всего периода да
А посередине хрень

Исправить на "Движения" (49) и начало и конца не будет же?
Только то что двигалось
57 RomanYS
 
21.11.25
16:24
(54) Это старая математика механика виртуальных таблиц РН от 1С. Товар на складе лежит, а ВТ на нужный тебе день не показывается, т.к. движений по нему нет.
58 RomanYS
 
21.11.25
16:23
(56) Так у ТСа и есть хрень, но почему-то это всех удивляет и  гуру глюки ищут
59 lEvGl
 
гуру
21.11.25
17:06
че глюки, остатки на каждый день получаешь, потом шаманишь что дальше надо
60 RomanYS
 
21.11.25
17:53
(59) Именно!
Только оказалась, что и эта вечная задача не по силам
61 lEvGl
 
гуру
21.11.25
22:03
(60) 🤝 договорились, расходимся
)
62 GANR
 
22.11.25
22:45
Кодом получать остатки на конец каждого периода и не тревожить мозг, или динамически сформированным запросом. Если уж хотите в 1 запрос, то с генерацией числовой последовательности можно извернуться. Ну нет в запросах 1С для этого элегантного решения.
63 Zombi
 
24.11.25
09:44
Кстати, все сделал примерно как в (23). На утро мне все стало как-то яснее. Я тупил. Спасибо.
Здесь можно обсудить любую тему при этом оставаясь на форуме для 1Сников, который нужен для работы. Ymryn